B4J Question "OpenJDK Platform binary" still displayed in Action Center Notifications List

Status
Not open for further replies.

mangojack

Expert
Licensed User
Longtime User
I am using jSystemTray Lib to display tray notifications.

Following the tip here ... https://www.b4x.com/android/forum/threads/displaymessage-tray-app-icon.111141/post-693304 ... I set the last parameter to "NONE"
B4X:
Dim jo As JavaObject = icon1
    jo.RunMethod("displayMessage",Array As Object("System Alert", "Houston, We have a problem ...", "NONE"))

This removes the wording "OpenJDK Platform binary" when the notice is First Displayed to the User ...


But, if the user does Not click on the notification and it "retracts" to the Action Center , the title is displayed again.

Capture.PNG


Is there any way to replace this with the app Title .. ( I packaged the project to a standalone .exe but that did not help. )
 

Erel

B4X founder
Staff member
Licensed User
Longtime User
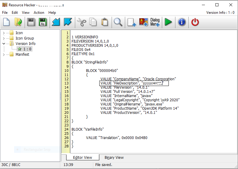
Download Resource Hacker: http://www.angusj.com/resourcehacker/#download

Open the executable that is inside the bin folder.
Search for OpenJDK. Find the application description and change it to your app name. Close this tool.

It changes the title in Task Manager and will probably also change the title in the notifications center.
 
Upvote 0

mangojack

Expert
Licensed User
Longtime User
Very Interesting ...

Solved the problem , Thank you
 
Upvote 0

m4.s

Member
Licensed User
Longtime User
{I didn't feel I should create new thread}

Hi Erel,

I followed same steps you provided above, but they did NOT resolve my same issue.

1606868329378.png



I saved and copied RH-edited EXE to my application installation path's 'bin' sub-folder, but still get this in Windows [10] taskbar when running root install folder's wrapper EXE:

1606868590552.png



So, not sure what I'm doing wrong. Any tips will be appreciated.

Thanks

P.S. I rubbed out my application name, but did replace "OpenJDK Platform binary" with it for 'FileDescription' value..
 
Last edited:
Upvote 0
Status
Not open for further replies.
Top